Building your first spell in Magick is a straightforward process. In this guide, we’ll walk through creating a simple spell that responds to incoming messages with generated text.Documentation Index
Fetch the complete documentation index at: https://docs.magickml.com/llms.txt
Use this file to discover all available pages before exploring further.

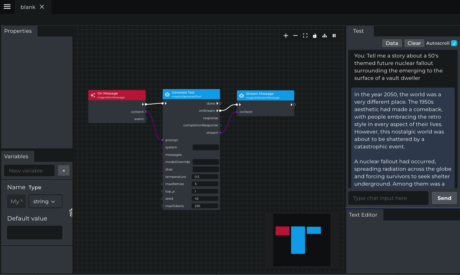
Step 1: Add the “On Message” Node
The first step is to add the “Magick/OnMessage” node from the “Event” category. This node will trigger the spell when a new message is received from the Test Panel. You do this by right clicking on the editor to open the Node Picker. You can either find it nested under the “Event” category or search for it using the search bar.

Step 2: Connect a “Generate Text” Node
Next, connect a “Generate Text” node from the “Action” category to the “On Message” node. This node will generate text based on the provided prompt and configuration. Connect the content to the prompt input of the “Generate Text” node and then connect the flow output of the “On Message” node to the flow input of the “Generate Text” node.


Step 3: Configure the “Generate Text” Node
Inputs
When you click on the generateText node you will see the Properties Panel activate where you can change the model you want to use.
content: The input text content to generate text fromsystem: Specifies the system prompt or context for the text generation model for exampe “Always output your response in JSON format with the keys “myProperty1”, “myProperty2”, “myProperty3”.prompt: The main prompt or instruction for generating the desired text. In our example this will be what ever we type into the Test Panel.
temperature: Controls the randomness of generated text (set to 0.5)maxRetries: Maximum number of retries for generation (set to 3)top_p: Nucleus sampling probability threshold (set to 1)seed: Sets the random seed for reproducibility (set to 42)maxTokens: Maximum number of tokens to generate (set to 256)
Outputs
The “Generate Text” node has two outputs:response: The generated text outputcompletionResponse: The full response object from the text generation model, which can be used for debugging and more complex processingstream: The generated text output as a stream message.done: The flow output socket used to connect to other Nodes once the process has finished.onStreamAnother flow output that fires events per streamed token.
Step 4: Add a “Stream Message” Node
To display the generated text as a streamed response in the Test Panel, add a “Stream Message” node from the “Action” category and connect it to the “Generate Text” node.


Step 5: Test Your Spell
Now that you’ve set up the basic structure of your spell, it’s time to test it out. Type something into the Test Panel and hit “Send” to see the generated text response stream into the Panel. When the Spell starts you will see a green glow around the nodes performing their work.
